Go to Analytic Console – File Auditor
The File Auditor tab is used to work with data at rest monitored by the FileAuditor module.

- Toolbar is used to select FileAuditor database and quickly access main operations
- Filters pane is used to limit displayed files according to the set filters. The pane includes tabs Files, User and Report.
- The Files and folder browser pane is used to view a tree of scanned files and folders on the workstations and file servers.
- Event log is used to view latest saved versions of the selected file.
- Viewer pane is used to preview the selected file, view file/folder access rights, operations with file/folder, attributes, rules.
- Status bar where it is also possible to change view mode (positions of panes) zoom in/out.
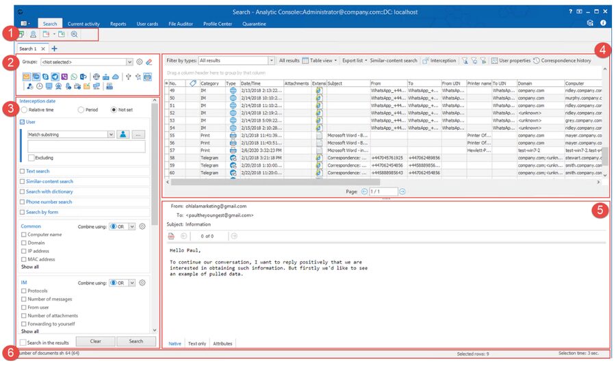
The Search tab is used to work with data at motion monitored by the EndpointController module.

- Toolbar is used for quick access to the content route feature, export/import of search conditions, search for documents by ID.
- Data source connection pane is used to connect to indexes and databases that store captured data. The icons of data sources represent all available index chains and databases.
- Search pane is used to form search queries.
- The search results pane displays the list of search results.
- The search results can be previewed in the preview window.
- The Status bar displays the total number of found documents (search results), the number of selected rows in the table, and the time it took to return search results.
- The data loss prevention solution provides complete oversight of sensitive information by auditing data interactions across all primary storage and communication vectors, from cloud services and local endpoints to network shares and physical peripherals.
- Monitors data in motion, at rest, and in use—covering all user devices, cloud applications, SaaS platforms, and AI-driven tools—to detect and prevent unauthorized exposure.
- Multi-channel approach (continuous protection) ensures sensitive data remains protected throughout its entire lifecycle.